Samples / Mind Maps / Sample Mind Maps for Project Planning
Sample Mind Maps for Project Planning
Tutorials and Solutions:
Video Tutorials: ConceptDraw Solution Park
Solutions: Mind Map Exchange for ConceptDraw MINDMAP
Tips: Presenting Mindmaps via Skype, Professional Mindmapping Formula
Sample 1: Mind Map — Daily Planning
Mindmap sample: Daily planning.
This example is created with ConceptDraw MINDMAP mind mapping software enhanced with

Sample 2: Mind Map — Conference Planning
Mindmap sample: Conference planning.
This example is created with ConceptDraw MINDMAP mind mapping software enhanced with

Sample 3: Mind Map — Reduced Competitiveness Problem
Mindmap sample: Reduced competitiveness problem.
This example is created with ConceptDraw MINDMAP mind mapping software enhanced with

Sample 4: Mind Map — Career Planning
Mindmap sample: Career planning.
This example is created with ConceptDraw MINDMAP mind mapping software enhanced with

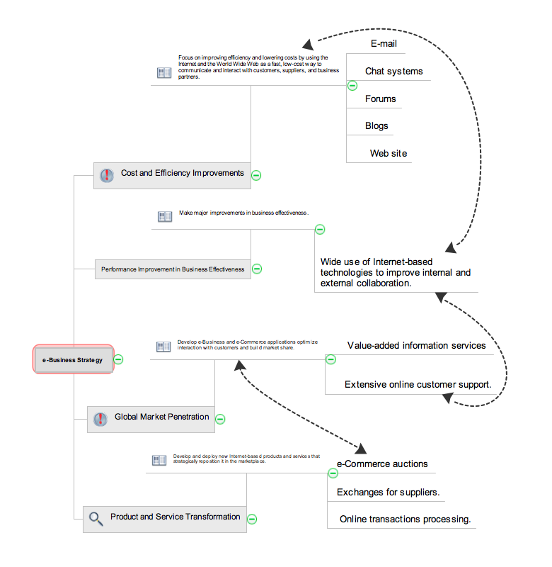
Sample 5: Mind Map — e-Business Strategy
Mindmap sample: e-Business Strategy.
This example is created with ConceptDraw MINDMAP mind mapping software enhanced with

Sample 6: Mind Map — Employees Skills
Mindmap sample: Employees Skills.
This example is created with ConceptDraw MINDMAP mind mapping software enhanced with

Sample 7: Mind Map — Our Services
Mindmap sample: Our Services.
This example is created with ConceptDraw MINDMAP mind mapping software enhanced with

Sample 8: Mind Map — Planning Newsletter
Mindmap sample: Planning Newsletter.
This example is created with ConceptDraw MINDMAP mind mapping software enhanced with

Sample 9: Mind Map — Porter's Five Forces
Mindmap sample: Porter's Five Forces.
This example is created with ConceptDraw MINDMAP mind mapping software enhanced with

Sample 10: Mind Map — Presentation
Mindmap sample: Presentation.
This example is created with ConceptDraw MINDMAP mind mapping software enhanced with

Sample 11: Mind Map — Product Proposal Data
Mindmap sample: Product Proposal Data.
This example is created with ConceptDraw MINDMAP mind mapping software enhanced with

Sample 12: Mind Map — Product Proposal Documents
Mindmap sample: Product Proposal Documents.
This example is created with ConceptDraw MINDMAP mind mapping software enhanced with

Sample 13: Mind Map — SWOT Analysis
Mindmap sample: SWOT Analysis.
This example is created with ConceptDraw MINDMAP mind mapping software enhanced with

Sample 14: Mind Map — Online Store System Development
Mindmap sample: Online Store System Development.
This example is created with ConceptDraw MINDMAP mind mapping software enhanced with

Sample 15: Mind Map — Regional Airline Business Plan
Mindmap sample: Regional Airline Business Plan.
This example is created with ConceptDraw MINDMAP mind mapping software enhanced with

Sample 16: Mind Map — Exam Preparation
Mindmap sample: Exam Preparation.
This example is created with ConceptDraw MINDMAP mind mapping software enhanced with

All samples are copyrighted CS Odessa's.
Usage of them is covered by Creative Commons “Attribution Non-Commercial No Derivatives” License.
The text you can find at: https://creativecommons.org/licenses/by-nc-nd/3.0